WebSocket
更新: 10/24/2025 字数: 0 字 时长: 0 分钟

过一段时间才打开微信,发现有很多消息未读,好友将消息发送给自己时,它们不是直接发送到自己的设备上,而是先发送到微信的服务器,然后再由服务器发送到自己的设备,那么服务端主动向客户端发送消息的功能是如何实现的呢?
1.消息推送常见的方式
轮询(Polling):客户端定期向服务器发送请求,检查是否有新消息。这种方式简单但效率低下,因为即使没有新消息,客户端也会频繁发送请求,给服务器带来不必要的负担。
长轮询(Long Polling):客户端发送请求后,服务器保持连接直到有新消息或超时,然后服务器响应客户端。客户端接收到响应后,会立即发送新的请求以继续监听新消息。这样可以减少请求的频率,提高实时性,不过服务器需要维护更多的连接,增加了资源消耗。
HTTP/1.0默认是短连接,每次请求后连接都会关闭。HTTP/1.1引入了持久连接(Persistent Connection),允许在同一连接上发送多个请求和响应,从而减少了连接建立和关闭的开销,长轮询就是利用了这一特性。SSE(Server-Sent Events):服务器和客户端建立一个单向的持久连接,服务器可以通过这个连接向客户端推送消息。SSE 基于HTTP协议,数据的格式不在是一次性的数据包,而是text/event-stream类型的数据流信息,易于实现,但只支持服务器向客户端发送数据,不能实现双向通信。
以上三种方式都存在一定的局限性,无法满足实时性和双向通信的需求。为了解决这些问题,WebSocket协议应运而生。
2.概述
WebSocket 是一种基于 TCP 的全双工通信协议,能够在客户端和服务器之间建立持久连接。该协议由 IETF 于 2011 年发布为 RFC 6455 标准,广泛应用于在线游戏、聊天应用、实时数据流等需要实时交互的场景中。
全双工通信(Full Duplex):指通信双方可以同时发送和接收数据,就像电话一样,双方可以同时说话和听对方说话。
半双工通信(Half Duplex):指通信双方不能同时发送和接收数据,就像对讲机一样,必须轮流说话和听对方说话。
单工通信(Simplex):指通信双方只能单向发送和接收数据,就像广播一样,只有发送方可以发送信息,接收方只能被动接收。
3.工作原理
如何进行 WebSocket 通信呢?

WebSocket 通信分为两个阶段:
握手阶段(handshake):客户端通过发送一个特殊的 HTTP 请求来发起 WebSocket 连接请求,服务器收到请求后,如果支持 WebSocket 协议,会返回一个特殊的 HTTP 响应,表示同意建立 WebSocket 连接。握手完成后,HTTP 连接升级为 WebSocket 连接。
httpGET /chat HTTP/1.1 Host: example.com:8080 # 请求升级到 WebSocket 协议 Upgrade: websocket # 表示该请求要升级协议 Connection: Upgrade # 客户端随机生成的 Base64 编码字符串,用于安全验证 Sec-WebSocket-Key: x3JJHMbDL1EzLkh9GBhXDw== # WebSocket 协议版本,目前通常为 13 Sec-WebSocket-Version: 13 Origin: http://example.comhttp# 服务器同意升级到 WebSocket 协议 HTTP/1.1 101 Switching Protocols # 表示协议已切换 Upgrade: websocket # 保持一致,表示连接升级 Connection: Upgrade # 服务器根据客户端的 Sec-WebSocket-Key 生成的签名,用于校验合法性 Sec-WebSocket-Accept: fFBooB7FAkLlXgRSz0BT3v4hq5s=数据传输阶段(data transfer):连接建立后,客户端和服务器可以通过这个连接进行双向的数据传输,数据以帧(Frame)的形式发送,可以是文本帧或二进制帧。
帧是 WebSocket 协议中传输数据的基本单位,每个帧包含一个头部和一个负载(Payload)。头部包含控制信息,如帧的类型、长度等,负载则包含实际传输的数据。
比如:客户端发送了一条消息,WebSocket 会将这条消息创建一个帧进行传输给服务器,服务器收到后再将其解析出来。
如果消息较大,WebSocket 还可以将其拆分成多个帧进行传输,那么服务器收到后再将这些帧重新组装成完整的消息。
另外需要注意的是:
- Websocket 使用
ws://或wss://(加密的 WebSocket)作为 URL 协议头,类似于 HTTP 的http://和https://。 - WebSocket 和 HTTP 一样,默认使用
80端口,如果是加密连接,则使用443端口。
4.在 JS 中使用 WebSocket
很多编程语言和开发框架都提供了对 WebSocket 的支持,因为后文会实现一个网页版在线聊天室的应用,会用到 JavaScript 和 Java 语言,所以这里主要介绍这两种语言如何使用 WebSocket。
对于 Web 端,可以使用浏览器内置的 WebSocket API 来创建和管理 WebSocket 连接,但是浏览器为了安全和简化开发,对底层协议做了封装,有些偏底层的功能无法直接使用,如果需要使用的话,可以使用第三方库(Socket.IO、SockJS等)来实现,下文也只是介绍内置的 WebSocket API 的基本用法。
4.1.创建 WebSocket 实例
// `/socket` 是服务器端 WebSocket 监听的路径,可以根据实际情况进行修改
const ws = new WebSocket('ws://example.com/socket');
// 加密的 WebSocket 连接
const wss = new WebSocket('wss://example.com/socket');4.2.WebSocket 事件处理
| 事件 | 事件处理程序 | 描述 |
|---|---|---|
open | ws.onopen | 连接建立时触发 |
message | ws.onmessage | 客户端接收到服务端发送的数据时触发 |
close | ws.onclose | 连接关闭时触发 |
error | ws.onerror | 发生错误时触发,比如连接失败 |
ps: ws 是创建的 WebSocket 实例名称 | ||
代码示例:
// 连接建立时触发
ws.onopen = function(event) {
console.log('WebSocket connection opened:', event);
};
// 接收到消息时触发
ws.onmessage = function(event) {
console.log('Message received from server:', event.data);
};
// 连接关闭时触发
ws.onclose = function(event) {
console.log('WebSocket connection closed:', event);
};
// 发生错误时触发
ws.onerror = function(error) {
console.error('WebSocket error:', error);
};4.3.发送和接收消息
// 发送完整性消息到服务器
ws.send('Hello, Server!');
// 发送分段消息到服务器
// 接收消息时在 onmessage 事件处理程序中处理
ws.onmessage = function(event) {
console.log('Message from server:', event.data);
};5.在 Java 中使用 WebSocket
JSR 356是 Java 官方定义的 WebSocket API 规范,提供了一套标准的接口和注解,用于在 Java 应用程序中创建和管理 WebSocket 连接。
在 JSR 356 规范中,主要有以下几个核心概念:
Endpoint- Java WebSocket 应用由一组
Endpoint组成,每个Endpoint定义了一个 WebSocket 端点,负责处理来自客户端的连接,并在此过程中管理会话生命周期与消息交互。 - Endpoint 实例在 WebSocket 握手(handshake)时被创建,在连接关闭时被销毁。
- 注意:Endpoint 是多实例的,每次有新的客户端连接时,都会创建一个新的 Endpoint 实例来处理该连接。
- Java WebSocket 应用由一组
Session- 表示客户端与服务端之间的一个 WebSocket 连接会话,负责管理连接的状态和属性。
- 每个
Session都有一个唯一的标识符,可以通过它来区分不同的连接。 - 不难发现 Session 实例个数 = Endpoint 实例个数,也就是说
每个 Endpoint 实例都对应一个 Session 实例。虽然是这样,但它们的含义是不同的,不要混淆。
MessageHandler- 用于处理接收到的消息,可以是文本消息或二进制消息。它分为两种类型:
Whole:一次性接收完整消息。Partial:分段接收消息。在前文介绍 WebSocket 工作原理中提到过当消息较大时,可以将其拆分成多个帧进行传输,那么在接收消息时就可以使用Partial类型。
- 用于处理接收到的消息,可以是文本消息或二进制消息。它分为两种类型:
RemoteEndpoint- 用于发送消息到客户端。它也分为两种类型:
Basic:提供基本的消息发送功能。Async:提供异步消息发送功能。
- 用于发送消息到客户端。它也分为两种类型:
5.1.引入依赖
如果是运行在
Java EE容器(比如 Tomcat)的项目,容器基本都实现了 JSR 356 规范,那么引入 API 依赖即可:xml<dependency> <groupId>jakarta.websocket</groupId> <artifactId>jakarta.websocket-api</artifactId> <version>2.1.0</version> <scope>provided</scope> </dependency>注意:
- Tomcat 是从
7.0.5版本开始支持 JSR 356 规范。 jakarta是 Java EE 规范的最新命名空间,从 Java EE 9 开始,所有相关的包名都从javax.*更改为jakarta.*,所以如果使用的是较早版本的 Java EE 规范(如 Java EE 8 及更早版本),则需要使用javax.websocket包。
- Tomcat 是从
如果是
Spring Boot项目,由于它内嵌了 Tomcat/Jetty/Undertow 容器,所以同样支持 JSR 356 规范,那么引入 API 依赖即可:xml<dependency> <groupId>org.springframework.boot</groupId> <artifactId>spring-boot-starter-websocket</artifactId> </dependency>注意:Spring 框架对 WebSocket 也有自己的支持方式,可以参考 Spring 集成 WebSocket。
后文是以在Spring Boot 项目中使用 JSR 356 规范实现 WebSocket 功能,而非 Spring 自身对 WebSocket 支持的方式。
5.2.定义端点
在jakarta.websocket.Endpoint抽象类中明确定义了与其生命周期相关的方法,规范实现者在生命周期内各个阶段可以执行特定的逻辑,它有如下方法:
| 方法 | 描述 | 对应的注解 |
|---|---|---|
onOpen(Session session, EndpointConfig config) | 当开启一个新的会话时调用,该方法时客户端与服务端握手成功后调用的方法 | @OnOpen |
onClose(Session session, CloseReason closeReason) | 当会话关闭时调用 | @OnClose |
onError(Session session, Throwable throwable) | 当连接过程中发生异常时调用 | @OnError |
那么实现方式有两种:
编程式:通过继承
Endpoint类并重写其方法来创建端点。另外还需要创建
ServerEndpointConfig类的实例来配置此端点的路径映射,如果有多个端点,可以创建多个此类配置实例。注解式:使用
@ServerEndpoint注解直接在类上定义端点。这种方式,不需要额外创建
ServerEndpointConfig配置类,但是必须将此类交给 Spring 容器管理(比如添加@Component注解),否则无法被扫描到。@Component修饰的类默认是单例的,而 WebSocket 端点又是多实例的,看起来有些矛盾,实际没有影响,因为 Spring 是在容器内扫描被@ServerEndpoint注解修饰的 Bean,然后交给 WebSocket 容器进行注册的,所以需要使用@Component将其交给 Spring 容器管理。
不管使用哪种方式,都需要添加一个ServerEndpointExporter类型的 Bean,它用于扫描所有端点,并在 WebSocket 容器内进行注册:
/**
* ServerEndpointExporter 用于扫描并注册所有的 WebSocket 端点
* 不管哪种方式定义端点,都需要此 Bean 来启用 WebSocket 支持
*/
@Bean
public ServerEndpointExporter serverEndpointExporter() {
return new ServerEndpointExporter();
}使用示例
import jakarta.websocket.CloseReason;
import jakarta.websocket.Endpoint;
import jakarta.websocket.EndpointConfig;
import jakarta.websocket.Session;
import java.util.Collections;
import java.util.HashSet;
import java.util.Set;
/**
* 用于聊天的 WebSocket 端点
* 通过继承 Endpoint 类来处理 WebSocket 连接的生命周期事件
*
* @author yolk
* @since 2024/6/18 23:15
*/
public class ChatEndpoint1 extends Endpoint {
/**
* 存储所有活跃的会话,因为 Endpoint 是多实例的,所以需要使用静态变量以供所有的实例进行使用,
* 这样就会有线程安全问题,由于 Session 的添加和移除相对较少,所以使用 CopyOnWriteArraySet 来保证线程安全
*/
private static final Set<Session> SESSIONS = new CopyOnWriteArraySet<>();
@Override
public void onOpen(Session session, EndpointConfig endpointConfig) {
// 存储新会话
SESSIONS.add(session);
System.out.println("【chat1】新客户端连接`: " + session.getId());
}
@Override
public void onClose(Session session, CloseReason closeReason) {
// 移除关闭的会话
SESSIONS.remove(session);
System.out.println("【chat1】客户端断开连接: " + session.getId() + ", 原因: " + closeReason.getReasonPhrase());
}
@Override
public void onError(Session session, Throwable throwable) {
System.err.println("【chat1】WebSocket 错误: " + session.getId());
throwable.printStackTrace();
}
}import jakarta.websocket.CloseReason;
import jakarta.websocket.EndpointConfig;
import jakarta.websocket.OnClose;
import jakarta.websocket.OnError;
import jakarta.websocket.OnOpen;
import jakarta.websocket.Session;
import jakarta.websocket.server.ServerEndpoint;
import org.springframework.stereotype.Component;
import java.util.Collections;
import java.util.HashSet;
import java.util.Set;
/**
* 用于聊天的 WebSocket 端点
* 通过注解方式来处理 WebSocket 连接的生命周期事件
*
* @author yolk
* @since 2024/6/18 23:15
*/
@Component // 必须将其交给 Spring 容器管理
@ServerEndpoint("/chat2")
public class ChatEndpoint2 {
private static final Set<Session> SESSIONS = new CopyOnWriteArraySet<>();
@OnOpen
public void onOpen(Session session, EndpointConfig endpointConfig) {
SESSIONS.add(session);
System.out.println("【chat2】新客户端连接: " + session.getId());
}
@OnClose
public void onClose(Session session, CloseReason closeReason) {
SESSIONS.remove(session);
System.out.println("【chat2】客户端断开连接: " + session.getId() + ", 原因: " + closeReason.getReasonPhrase());
}
@OnError
public void onError(Session session, Throwable throwable) {
System.err.println("【chat2】WebSocket 错误: " + session.getId());
throwable.printStackTrace();
}
}import jakarta.websocket.server.ServerEndpointConfig;
import org.springframework.context.annotation.Bean;
import org.springframework.context.annotation.Configuration;
import org.springframework.web.socket.server.standard.ServerEndpointExporter;
@Configuration
public class WebSocketConfig {
/**
* ServerEndpointExporter 用于扫描并注册所有的 WebSocket 端点
* 不管哪种方式定义端点,都需要此 Bean 来启用 WebSocket 支持
*/
@Bean
public ServerEndpointExporter serverEndpointExporter() {
return new ServerEndpointExporter();
}
/**
* 为 ChatEndpoint1 创建 ServerEndpointConfig 配置,进行路径映射
* 如果有多个端点,可以创建多个此类配置实例
* <p>
* 注意:如果使用注解方式定义端点,则不需要此配置
*/
@Bean
public ServerEndpointConfig myEndpointConfig() {
// 配置 ChatEndpoint 负责处理 /chat1 路径的 WebSocket 连接
return ServerEndpointConfig.Builder
.create(ChatEndpoint1.class, "/chat1")
.build();
}
}测试
现在启动项目,打开浏览器控制台,执行以下代码:
const ws1 = new WebSocket('ws://localhost:8080/chat1');
ws1.onopen = function() {
console.log('Connected to /chat1');
};
const ws2 = new WebSocket('ws://localhost:8080/chat2');
ws2.onopen = function() {
console.log('Connected to /chat2');
};返回结果如下:

查看后端控制台输出:
【chat1】新客户端连接: 0
【chat2】新客户端连接: 15.3.接收消息
同样也是分为两种方式:
编程式:在
Endpoint的onOpen()方法中通过给Session添加MessageHandler消息处理器来接收的消息。MessageHandler 有
Whole和Partial两种类型,分别用于接收完整消息和分段消息,并且使用了泛型来指定接收的消息类型。注解式:在
Endpoint中使用@OnMessage注解指定接收消息的方法,并通过方法参数来指定接收的消息类型,同样也支持接收完整消息和分段消息。
注意
- 每种消息类型只能有一个处理器,即使是
Whole和Partial一样一个也不行,如果需要处理多种类型的消息,可以添加多个不同类型的消息处理器。 - 当只注册了
Whole类型的处理器时,客户端发送的却是分段消息,WebSocket 会自动进行组装,以确保消息能够被正确处理,Partial同理。
使用示例
@Override
public void onOpen(Session session, EndpointConfig endpointConfig) {
SESSIONS.add(session);
// 添加接收完整文本类型的消息处理器
session.addMessageHandler(new MessageHandler.Whole<String>() {
@Override
public void onMessage(String message) {
System.out.println("【chat1】收到消息: " + message);
}
});
/*
不能再添加 String 类型的处理器,否则会抛异常,即使是 Partial 也不行,比如:
session.addMessageHandler(new MessageHandler.Whole<String>() {});
session.addMessageHandler(new MessageHandler.Partial<String>() {});
*/
// 添加接收分段二进制类型的消息处理器
session.addMessageHandler(new MessageHandler.Partial<ByteBuffer>() {
@Override
public void onMessage(ByteBuffer byteBuffer, boolean isLast) {
// isLast 表示是否为最后一部分
System.out.println("【chat1】收到二进制消息,长度: " + byteBuffer.remaining() + ", isLast: " + isLast);
}
});
System.out.println("【chat1】新客户端连接: " + session.getId());
}/**
* 添加完整接收文本类型的消息处理器
*
* @param message 消息内容
* @param session 会话对象
*/
@OnMessage
public void onMessage(String message, Session session) {
System.out.println("【chat2】收到消息: " + message);
}
/**
* 添加分段接收二进制消息的处理器
*
* @param partialMessage 分段二进制消息内容
* @param last 是否为最后一部分
* @param session 会话对象
*/
@OnMessage
public void onPartialBinary(ByteBuffer partialMessage, boolean last, Session session) {
System.out.println("【chat2】收到分段二进制消息,长度: " + partialMessage.remaining() + ", isLast: " + last);
}测试
在浏览器控制台,执行以下代码:
const ws1 = new WebSocket('ws://localhost:8080/chat1');
// 发送文本消息
ws1.send('Hello from chat1');
/**
发送二进制消息,由于浏览器不支持分段发送,所以也是一次性发送完整消息。
注意:服务端对二进制类型的消息是分段接收的,但是依然可以接收到。
*/
const binaryData1 = new Uint8Array([1, 2, 3, 4, 5]);
ws1.send(binaryData1);
const ws2 = new WebSocket('ws://localhost:8080/chat2');
// 发送文本消息
ws2.send('Hello from chat2');
// 发送二进制消息
const binaryData2 = new Uint8Array([6, 7, 8]);
ws2.send(binaryData2);
查看后端控制台输出:
【chat1】新客户端连接: 0
【chat1】收到消息: Hello from chat1
【chat1】收到二进制消息,长度: 5, isLast: true
【chat2】新客户端连接: 1
【chat2】收到消息: Hello from chat2
【chat2】收到分段二进制消息,长度: 3, isLast: true5.4.发送消息
发送消息由RemoteEndpoint接口负责,它有两个子接口:
Basic:提供基本的消息发送功能,适合简单的文本或二进制消息发送。通过
Session.getBasicRemote()方法获取其实例。Async:提供异步消息发送功能,适合需要高并发或大规模消息发送的场景。通过
Session.getAsyncRemote()方法获取其示例。
由于前面定义Enpoint时已经存储了所有活跃的Session,这里实现消息广播功能,即将某个客户端发送的消息广播给所有客户端,代码如下:
@Override
public void onOpen(Session session, EndpointConfig endpointConfig) {
SESSIONS.add(session);
// 当接收到文本消息时,将消息广播给所有连接的客户端
session.addMessageHandler(new MessageHandler.Whole<String>() {
@Override
public void onMessage(String message) {
System.out.println("【chat1】收到消息: " + message + " 来自客户端: " + session.getId());
// 遍历所有会话,发送消息
for (Session item : SESSIONS) {
if (item.isOpen()) {
// 确保连接是打开的
try {
// 发送消息
item.getBasicRemote().sendText(message);
} catch (IOException e) {
throw new RuntimeException(e);
}
}
}
System.out.println("【chat1】消息已广播");
}
});
System.out.println("【chat1】新客户端连接: " + session.getId());
}@OnMessage
public void onMessage(String message, Session session) {
System.out.println("【chat2】收到消息: " + message + " 来自客户端: " + session.getId());
for (Session item : SESSIONS) {
if (item.isOpen()) {
try {
item.getBasicRemote().sendText(message);
} catch (IOException e) {
throw new RuntimeException(e);
}
}
}
System.out.println("【chat2】消息已广播");
}测试
注解式和编程式,我们选择其中一个进行测试,在浏览器控制台,执行以下代码:
// 创建两个 WebSocket 连接,并设置消息接收处理函数
const ws1 = new WebSocket('ws://localhost:8080/chat1');
ws1.onmessage = function(event) {
console.log('ws1 receive message from server:', event.data);
};
const ws2 = new WebSocket('ws://localhost:8080/chat1');
ws2.onmessage = function(event) {
console.log('ws2 receive message from server:', event.data);
};
// ws1 发送消息,观察 ws2 是否能接收到
ws1.send('hello from ws1');
查看后端控制台输出:
【chat1】新客户端连接: 0
【chat1】新客户端连接: 1
【chat1】收到消息: hello from ws1 来自客户端: 0
【chat1】消息已广播6.实现在线聊天室
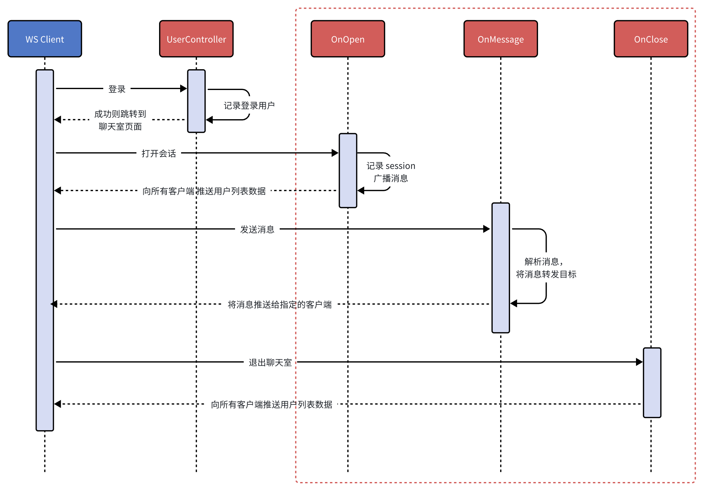
现在我们已经掌握了 WebSocket 的基本使用方法,接下来我们将实现一个简单的在线聊天室应用,允许多个用户连接到服务器并进行实时聊天,先看看效果:






现在分析下整个流程,画出时序图如下:

红色虚线框内,就是需要着重关注的使用 WebSocket 实现的功能,下面开始实现。
6.1.代码说明
客户端代码
下载后解压,执行命令:
npm install
npm run dev然后打开浏览器访问http://localhost:5173,即可看到在线聊天室的界面。后文将主要介绍服务端的 WebSocket 实现,客户端代码就不做介绍了,WebSocket 实现部分也就和前面介绍的差不多。
服务端代码
点击下载,使用的 Java 版本是17,打开后可以看到就只有几个类,代码都很简单,后文主要介绍WebSocket相关的实现。
6.1.定义消息格式
在前面的示例中,发送和接收的消息都是简单的字符串,在实际应用中,通常需要定义一个消息格式,以便携带更多的信息,比如发送者、接收者、消息内容等。
在这里我们使用JSON格式来表示消息,根据来源不同分为两种类型:
客户端 -> 服务器
json{ // 表示此消息发送给哪个用户 "toUser": "李四", // 消息内容 "content": "你好,李四!" }服务器 -> 客户端,在当前业务中,服务端需要发送两种类型的消息:
系统消息:用于通知用户上线、下线等信息
json{ // 标记此消息为系统消息 "system": true, // 当前在线用户列表 "content": ["张三", "李四"] }转发消息:用于将用户发送的消息转发给指定的接收者
json{ "system": false, // 表示此消息是来源于哪个用户 "fromUser": "李四", "content": "你好,李四!" }
那么一条消息的完整 JSON 格式如下:
{
// 是否为系统消息,true 表示系统消息,false 表示转发消息
"system": false,
// 发送者用户名,仅在转发消息中使用
"fromUser": "张三",
// 接收者用户名,仅在客户端发送给服务器时使用
"toUser": "李四",
// 消息内容,字符串或者是数组
"content": "你好,李四!"
}6.2.引入 WebSocket 依赖
在pom.xml中引入WebSocket依赖
<dependency>
<groupId>org.springframework.boot</groupId>
<artifactId>spring-boot-starter-websocket</artifactId>
</dependency>6.3.添加 WebSocket 配置
新建config包,并创建 WebSocket 配置类,定义一个ServerEndpointExporterBean,用于扫描并注册所有的 WebSocket 端点。
import org.springframework.context.annotation.Bean;
import org.springframework.context.annotation.Configuration;
import org.springframework.web.socket.server.standard.ServerEndpointExporter;
/**
* WebSocket 配置类
*/
@Configuration
public class WebSocketConfig {
/**
* 用于扫描并注册所有 WebSocket 端点
*/
@Bean
public ServerEndpointExporter serverEndpointExporter() {
return new ServerEndpointExporter();
}
}6.4.定义 WebSocket 端点
新建websocket包,定义ChatEndpoint端点,路径映射为/chat,这里使用注解的方式。
简单起见,OnError方法就不定义了,另外因为约定了消息是 JSON 格式的,所以接收的消息类型是String。
import jakarta.websocket.CloseReason;
import jakarta.websocket.EndpointConfig;
import jakarta.websocket.OnClose;
import jakarta.websocket.OnMessage;
import jakarta.websocket.OnOpen;
import jakarta.websocket.Session;
import jakarta.websocket.server.ServerEndpoint;
/**
* 聊天 WebSocket 端点
*
* @author yolk
* @since 2025/10/20 03:09
*/
@Component
@ServerEndpoint("/chat")
public class ChatEndpoint {
/**
* 服务端需要主动发送消息给客户端,那么就需要知道每个用户对应的`Session`,需要维护一个`Map<String, Session>`。
* 又因为 Endpoint 是多实例的,所以需要使用静态变量以供所有的实例进行使用,这样就会有线程安全问题,所以使用 ConcurrentHashMap 来保证线程安全。
* key: username; value: session
*/
private static final Map<String, Session> ONLINE_USERS = new ConcurrentHashMap<>();
@OnOpen
public void onOpen(Session session, EndpointConfig endpointConfig) {
}
@OnMessage
public void onMessage(String message) {
}
@OnClose
public void close(Session session, CloseReason closeReason) {
}
}6.5.WebSocket 如何获取 HttpSession
在UserController中,当用户登录成功后,会将用户名存储在HttpSession中,那么当客户端建立 WebSocket 连接时,如果想要知道此客户端是哪个用户,就需要获取到HttpSession,从而获取用户名。
这里介绍下ServerEndpointConfig.Configurator类,它可以用于配置 WebSocket 端点的自定义行为,可以通过重写其modifyHandshake()方法来修改握手请求和响应。由于 WebSocket 握手是基于 HTTP 的,所以获取到HttpSession。
在config包中新建GetHttpSessionConfig类,它继承自ServerEndpointConfig.Configurator,并重写modifyHandshake()方法,代码如下:
import jakarta.servlet.http.HttpSession;
import jakarta.websocket.HandshakeResponse;
import jakarta.websocket.server.HandshakeRequest;
import jakarta.websocket.server.ServerEndpointConfig;
/**
* 通过继承 ServerEndpointConfig.Configurator 类实现配置 WebSocket 端点的自定义行为
* <p>
* 这里主要修改握手过程,以便在 WebSocket 会话中访问 HTTP 会话
*
* @author yolk
* @since 2025/10/20 14:43
*/
public class GetHttpSessionConfig extends ServerEndpointConfig.Configurator {
/**
* 修改握手过程
*
* @param sec 端点配置
* @param request 握手请求
* @param response 握手响应
*/
@Override
public void modifyHandshake(ServerEndpointConfig sec, HandshakeRequest request, HandshakeResponse response) {
// 获取 HTTP 会话
HttpSession session = (HttpSession) request.getHttpSession();
// 将 http session 存储到 WebSocket 的用户属性中,以便后续使用
sec.getUserProperties().put("HttpSession", session);
super.modifyHandshake(sec, request, response);
}
}上述代码中,我们将HttpSession存储到了ServerEndpointConfig的用户属性中,这个属性专门是用来存储自定义数据的,后续可以在onOpen(Session session, EndpointConfig endpointConfig)方法的EndpointConfig参数中获取到。
我们还需要将这个配置类应用到ChatEndpoint端点中,修改ChatEndpoint类的@ServerEndpoint注解,代码如下:
@Component
// configurator 属性指定当前端点使用的配置类,要求必须继承自 ServerEndpointConfig.Configurator
@ServerEndpoint(value = "/chat", configurator = GetHttpSessionConfig.class)
public class ChatEndpoint {
...
}在前文介绍的编程式定义端点的方式中,也可以通过ServerEndpointConfig.Builder的configurator()方法来指定配置类,如下:
@Bean
public ServerEndpointConfig myEndpointConfig() {
return ServerEndpointConfig.Builder
.create(ChatEndpoint1.class, "/chat1")
.configurator(new GetHttpSessionConfig()) // 指定配置类
.build();
}6.6.实现onOpen()方法
/**
* 一个 Endpoint 实例对应一个客户端连接,所以可以将 HttpSession 作为成员变量存储,以便其他方法使用
*/
private HttpSession httpSession;
@OnOpen
public void onOpen(Session session, EndpointConfig endpointConfig) {
// 1.获取 HttpSession 并赋值给成员变量,以便其他方法使用
this.httpSession = (HttpSession) endpointConfig.getUserProperties().get("HttpSession");
String username = (String) this.httpSession.getAttribute("username");
// 2.将当前用户的 WebSocket 会话存储到在线用户集合中
ONLINE_USERS.put(username, session);
// 2.广播消息,需要将登陆的所有用户推送给所有的客户端
Message message = Message.of(ONLINE_USERS.keySet());
// 转成字符串
String messageStr = JsonUtil.toJson(message);
broadcastOnlineUsers(messageStr);
}
/**
* 广播给所有客户端当前在线用户列表
*
* @param message 广播的消息内容(系统消息)
*/
private void broadcastOnlineUsers(String message) {
// 广播给所有客户端
for (Session session : ONLINE_USERS.values()) {
try {
// 发送消息
session.getBasicRemote().sendText(message);
} catch (IOException e) {
// 记录日志,这里就简单打印堆栈信息
e.printStackTrace();
}
}
}6.7.实现onClose()方法
@OnClose
public void close(Session session, CloseReason closeReason) {
// 1.从在线用户集合中移除当前用户
String username = (String) this.httpSession.getAttribute("username");
ONLINE_USERS.remove(username);
// 2.广播消息,将最新的在线用户列表推送给所有客户端
Message message = Message.of(ONLINE_USERS.keySet());
String messageStr = JsonUtil.toJson(message);
broadcastOnlineUsers(messageStr);
}6.8.实现onMessage()方法
@OnMessage
public void onMessage(String message) {
// 1.解析客户端发送的消息
Message messageObj = JsonUtil.fromJsonNoThrow(message, Message.class);
// 消息合格不合规则不做处理
if (messageObj == null) {
return;
}
// 2.获取接收消息的用户会话
String toUser = messageObj.getToUser();
Session session = ONLINE_USERS.get(toUser);
// 3.如果接收用户在线,则发送消息
if (session != null) {
// 构建发送的消息
String username = (String) this.httpSession.getAttribute("username");
Message sendMessage = Message.of(username, toUser, messageObj.getContent());
String sendMessageStr = JsonUtil.toJson(sendMessage);
// 发送消息
try {
session.getBasicRemote().sendText(sendMessageStr);
} catch (IOException e) {
e.printStackTrace();
}
}
}6.9.测试
- 启动前后端项目。
- 打开两个浏览器窗口,分别登录不同的用户。
- 两个用户互相选择对方进行发送消息,观察是否能够正常接收。
7.总结
以上只是 WebSocket 入门级的内容,实际应用中可能还会涉及到更多的功能和细节,比如:
- STOMP企业级集成方案
- 集群环境部署和消息同步
- 心跳检测和断线重连机制
- JWT 安全认证
- 性能优化和监控方案
- 生产问题排查经验
- 完整的企业级项目案例
后续会陆续补充相关内容,敬请期待!💪
